РУТИНА: УПРАВЛЕНИЕ МЕДИЦИНСКОЙ ОРГАНИЗАЦИЕЙ
КОМПЛЕКСНАЯ МЕДИЦИНСКАЯ ИНФОРМАЦИОННАЯ СИСТЕМА
НА ПЛАТФОРМЕ 1С:ПРЕДПРИЯТИЕ 8.3

УЧЕТ ПРЕБЫВАНИЯ ПАЦИЕНТОВ В СТАЦИОНАРЕ

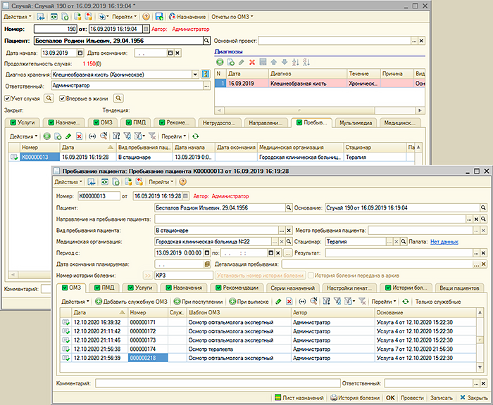
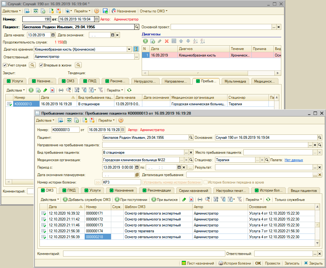
В "Рутине" ведется учет пребывания пациентов в стационаре или иных местах. Документ "Направление на пребывание пациента" регистрирует, что пациент направлен на пребывание в стационар или иное место пребывания.

Само пребывание пациента

регистрируется одноименным документом на основании направления на пребывание или независимо от него.

В документе фиксируются медицинская организация и стационар, где пребывает пациент, дата начала и дата окончания пребывания, данные о палате

В документе "Пребывание пациента" отображаются назначения, зарегистрированные документом "Назначение",

оказанные услуги,

медицинские записи,

первичные медицинские документы.

Из документа "Пребывание пациента" формируется история болезни.

В документе "Пребывание пациента" отображаются все версии истории болезни, созданные в различное время, одна из историй болезни является актуальной.

 

В "Рутине" имеется отчет по стационарному лечению, составленный на основании завершенных пребываний пациента

и отчет по заполнению стационара

Все права защищены. ООО "Бизнес Лайф Консалтинг" © 2007-2025