РУТИНА: УПРАВЛЕНИЕ МЕДИЦИНСКОЙ ОРГАНИЗАЦИЕЙ
КОМПЛЕКСНАЯ МЕДИЦИНСКАЯ ИНФОРМАЦИОННАЯ СИСТЕМА
НА ПЛАТФОРМЕ 1С:ПРЕДПРИЯТИЕ 8.3

УЧЕТ МЕДИЦИНСКИХ ОРГАНИЗАЦИЙ

В "Рутине" ведется учет медицинских организаций, собственной медицинской организации и сторонних организаций, в справочнике "Медицинские организации".

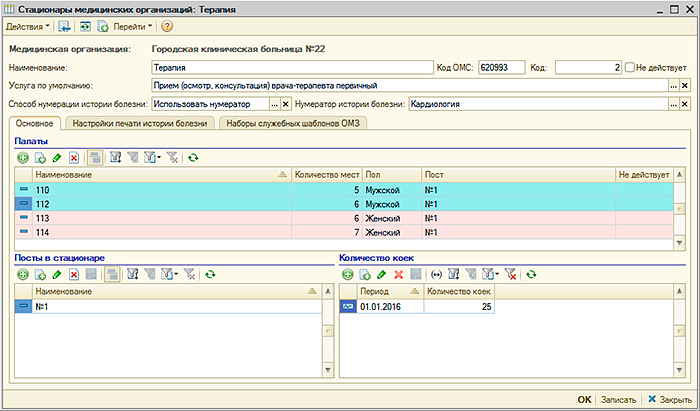
Для организации учитываются основные данные, контактные данные и данные организации в системе ОМС. Учитываются структурные подразделения и стационары в медицинской организации.

Для подразделений указываются учетные данные в системе ОМС, а также описывается структура каждого стационара,

включая структуру постов в стационаре и палат

Так же в "Рутине" учитываются лицензии медицинской организации.

Все права защищены. ООО "Бизнес Лайф Консалтинг" © 2007-2025